CTM windows美化软件设计
CTM是一个为window系统美化桌面和界面的功能性软件,软件由文彬(软件开发)和Fivet(ui+动效)与2024年合作开发,2024年11月正式发布,新功能开发以及更新优化持续进行中。
软件发布页:CTM工具 – Windows官方下载 | 微软应用商店 | Microsoft Store
欢迎大家下载,永久免费体验。
以下为部分ui设计和动效的设计分享。
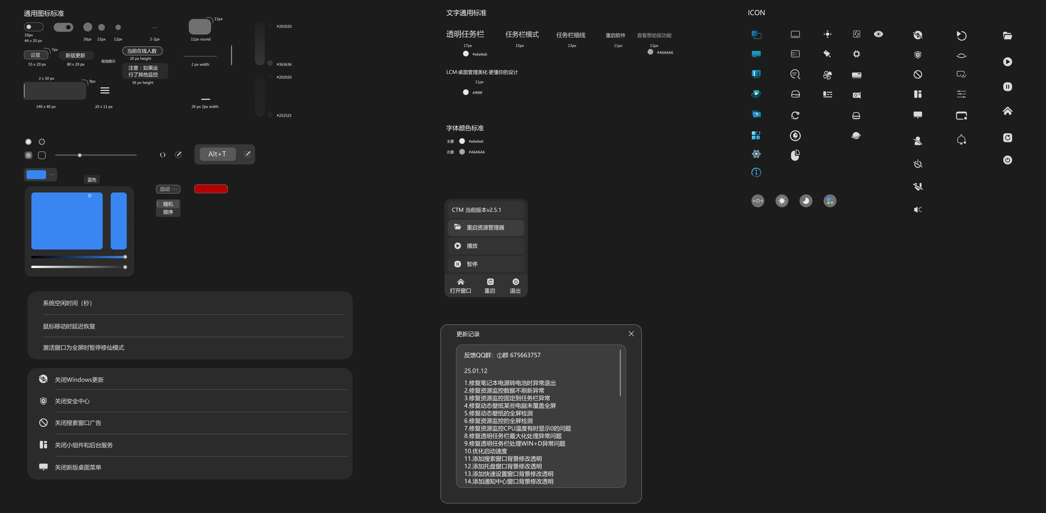
界面&UI










L1菜单动效








CTM是一个为window系统美化桌面和界面的功能性软件,软件由文彬(软件开发)和Fivet(ui+动效)与2024年合作开发,2024年11月正式发布,新功能开发以及更新优化持续进行中。
软件发布页:CTM工具 – Windows官方下载 | 微软应用商店 | Microsoft Store
欢迎大家下载,永久免费体验。
以下为部分ui设计和动效的设计分享。

















